๐ ๐๐ท๐ฆ๐ณ ๐ธ๐ฐ๐ฏ๐ฅ๐ฆ๐ณ๐ฆ๐ฅ ๐ฉ๐ฐ๐ธ ๐ฎ๐ข๐ฏ๐บ ๐'๐ด ๐ข๐ณ๐ฆ ๐ช๐ฏ "๐ด๐ต๐ณ๐ข๐ธ๐ฃ๐ฆ๐ณ๐ณ๐บ"? ๐๐ฆ๐ญ๐ญ, ๐๐ฉ๐ข๐ต๐๐๐ ๐ด๐ถ๐ณ๐ฆ ๐ฅ๐ช๐ฅโ๐ข๐ฏ๐ฅ ๐จ๐ฐ๐ต ๐ช๐ต ๐ฉ๐ช๐ญ๐ข๐ณ๐ช๐ฐ๐ถ๐ด๐ญ๐บ ๐ธ๐ณ๐ฐ๐ฏ๐จ!
I recently came across a viral reel where someone asked ChatGPT how many Rโs are in the word โstrawberry.โ Youโd think itโs an easy question right? Turns out, our friendly AI managed to confuse the simple answer.
๐ค Instead of confidently saying โ3โ, ChatGPT fumbled. It was a classic case of AI showing that itโs not perfect. This blunder had everyone laughing and sharing their own funny AI mistakes.
๐งโ๐ญ So, ๐ต๐ผ๐ ๐ฑ๐ผ ๐๐๐ ๐ ๐๐ผ๐ฟ๐ธ?
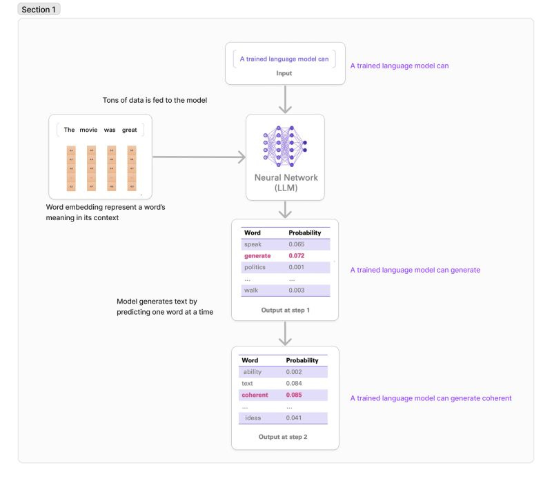
Large Language Models (LLMs) like ChatGPT learn by analyzing massive amounts of text data. They ๐ฑ๐ผ๐ปโ๐ โ๐๐ป๐ฑ๐ฒ๐ฟ๐๐๐ฎ๐ป๐ฑโ ๐๐ผ๐ฟ๐ฑ๐ ๐น๐ถ๐ธ๐ฒ ๐๐ฒ ๐ฑ๐ผ; they ๐ฟ๐ฒ๐ฐ๐ผ๐ด๐ป๐ถ๐๐ฒ ๐ฝ๐ฎ๐๐๐ฒ๐ฟ๐ป๐ in vast amounts of text. When you ask a question, the model generates a response based on those patterns, ๐ฝ๐ฟ๐ฒ๐ฑ๐ถ๐ฐ๐๐ถ๐ป๐ด ๐๐ต๐ฒ ๐บ๐ผ๐๐ ๐น๐ถ๐ธ๐ฒ๐น๐ ๐ฎ๐ป๐๐๐ฒ๐ฟ ๐ถ๐ป ๐๐ต๐ฒ ๐ณ๐ผ๐ฟ๐บ ๐ผ๐ณ ๐๐ต๐ฒ ๐ป๐ฒ๐
๐ ๐๐ผ๐ฟ๐ฑ ๐ผ๐ฟ ๐๐ฒ๐ป๐๐ฒ๐ป๐ฐ๐ฒ.
๐คฟ But let's dive deeper: these models use advanced algorithms and ๐ฎ๐ฟ๐ฐ๐ต๐ถ๐๐ฒ๐ฐ๐๐๐ฟ๐ฒ๐, ๐น๐ถ๐ธ๐ฒ ๐ง๐ฟ๐ฎ๐ป๐๐ณ๐ผ๐ฟ๐บ๐ฒ๐ฟ๐, to handle the complexity of language. The Transformer architecture employs mechanisms called ๐ฎ๐๐๐ฒ๐ป๐๐ถ๐ผ๐ป ๐ต๐ฒ๐ฎ๐ฑ๐, which allow the ๐บ๐ผ๐ฑ๐ฒ๐น ๐๐ผ ๐ณ๐ผ๐ฐ๐๐ ๐ผ๐ป ๐๐ฎ๐ฟ๐ถ๐ผ๐๐ ๐ฝ๐ฎ๐ฟ๐๐ ๐ผ๐ณ ๐๐ต๐ฒ ๐ถ๐ป๐ฝ๐๐ ๐๐ฒ๐
๐ ๐๐ผ ๐ฏ๐ฒ๐๐๐ฒ๐ฟ ๐ด๐ฟ๐ฎ๐๐ฝ ๐๐ต๐ฒ ๐ฐ๐ผ๐ป๐๐ฒ๐
๐. Each layer in the Transformer processes the text iteratively, progressively refining its interpretation and generating more accurate responses at each step.
However, because they lack true comprehension, they sometimes stumble on seemingly simple tasks. ๐ง๐ต๐ฒ๐ถ๐ฟ "๐๐ป๐ฑ๐ฒ๐ฟ๐๐๐ฎ๐ป๐ฑ๐ถ๐ป๐ด" ๐ถ๐ ๐๐๐ฎ๐๐ถ๐๐๐ถ๐ฐ๐ฎ๐น, ๐ป๐ผ๐ ๐๐ฒ๐บ๐ฎ๐ป๐๐ถ๐ฐ. This means that while they excel at generating human-like text, they can make mistakes that a human would easily avoid.
Also, to figure out how many R's are in "strawberry," a simple regex-based pattern search in a 2-line code snippet can solve that instantly. This highlights the gap between specific tasks and the general capabilities of LLMs. While these models can fumble on simple questions, they excel in more complex applications and in enabling new possibilities.
Have you had any funny AI interactions? Share in the comments below.


